August 16, 2023

tSAPBapi – Docs for ESB 6.x

tSAPBapi

Extracts data from an SAP server using multiple input/output parameters or the
document type parameter.

This component connects to an SAP server and calls a BAPI function to extract data from
the SAP server.

tSAPBapi Standard properties

These properties are used to configure tSAPBapi running in the Standard Job framework.

The Standard
tSAPBapi component belongs to the Business family.

The component in this framework is available in any
subscription-based Talend
solution.

Basic settings

Property Type

Either Built-in or Repository.

 

Built-In: You create and store the
schema locally for this component only. Related topic: see
Talend Studio

User Guide.

 

Repository: You have already created
the schema and stored it in the Repository. You can reuse it in various projects and
Job designs. Related topic: see
Talend Studio

User Guide.

Use an existing connection

Select this check box and from the list displayed select the relevant connection
component to reuse the connection details you have already defined.

When a Job contains a parent Job and a child Job, the list displayed presents
only the connection components in the same Job level.

Server Type

Select the type of the server to be connected, either Application Server or Message Server.

Client

Specify the SAP system client ID.

UserId and Password

Specify the user connection ID and password.

To enter the password, click the […] button next to the
password field, and then in the pop-up dialog box enter the password between double quotes
and click OK to save the settings.

Language

Specify the language of the SAP system.

Host name

Enter the name or IP address of the host on which the SAP server is
running.

System number

Enter the system number.

This field appears only when Application
Server
is selected from the Server
Type
drop-down list.

System ID

Enter the system ID.

This field appears only when Message
Server
is selected from the Server
Type
drop-down list.

Group Name

Enter the group name.

This field appears only when Message
Server
is selected from the Server
Type
drop-down list.

SAP Function

Specify the name of the BAPI function to be called.

tick it to enable multiple input/output;not tick it to enable
document

Select this check box to use multiple input and output parameters when
calling the SAP function.

Clear this check box to use the document type input and output
parameters when calling the SAP function.

Schema and Edit schema

A schema is a row description. It defines the number of fields (columns) to
be processed and passed on to the next component. The schema is either Built-In or stored remotely in the Repository.

Click Edit schema to make changes to the schema.
If the current schema is of the Repository type, three
options are available:

  • View schema: choose this option to view the
    schema only.

  • Change to built-in property: choose this
    option to change the schema to Built-in for
    local changes.

  • Update repository connection: choose this
    option to change the schema stored in the repository and decide whether to propagate
    the changes to all the Jobs upon completion. If you just want to propagate the
    changes to the current Job, you can select No
    upon completion and choose this schema metadata again in the [Repository Content] window.

The Schema list and the Edit schema button appear only when the
tick it to enable multiple input/output;not
tick it to enable document
check box is cleared.

Input

Click the [+] button below the table
to add as many rows as needed, each row for an input parameter, and set
the following attributes for each input parameter:

  • Name: Enter the input
    parameter name between double quotation marks.

  • Type: Click the cell and
    select an input parameter type Single, Structure, or Table from the drop-down list.

  • Schema: Select the cell and
    click the […] button in the
    cell to open the schema editor to define the input parameter’s
    schema. For the input parameter of Single or Structure type, the value for each column is
    defined in the Value column in
    the schema editor.

  • Source Row: For the input
    parameter of Table type, click
    the cell and from the drop-down list select an incoming link
    through which the input data for the parameter is
    transferred.

  • Changing: select this check
    box if the input parameter is a changing parameter.

This table appears only when the tick it to
enable multiple input/output;not tick it to enable
document
check box is selected.

Output

Click the [+] button below the table
to add as many rows as needed, each row for an output parameter, and set
the following attributes for each output parameter:

  • Name: Enter the output
    parameter name between double quotation marks.

  • Type: Click the cell and
    select the output parameter type Single, Structure, or Table from the drop-down list.

  • Schema: Select the cell and
    click the […] button in the
    cell to open the schema editor to define the output parameter’s
    schema.

This table appears only when the tick it to
enable multiple input/output;not tick it to enable
document
check box is selected.

Advanced settings

SAP Properties

If you need to use custom configuration for the SAP system being used,
complete this table with the property or properties to be customized.
For example,

tStatCatcher Statistics

Select this check box to gather the Job processing metadata at a Job
level as well as at each component level.

Global Variables

Global Variables

ERROR_MESSAGE: the error message generated by the
component when an error occurs. This is an After variable and it returns a string. This
variable functions only if the Die on error check box is
cleared, if the component has this check box.

A Flow variable functions during the execution of a component while an After variable
functions after the execution of the component.

To fill up a field or expression with a variable, press Ctrl +
Space
to access the variable list and choose the variable to use from it.

For further information about variables, see
Talend Studio

User Guide.

Usage

Usage rule

This component is usually used as a start component together with
other output component(s) or an intermediate component together with
other input and output components.

Connections

Outgoing links (from this component to another):

Row: Main

Trigger: On Subjob Ok, On Subjob
Error

Incoming links (from one component to this one):

Row: Main

Trigger: On Subjob Ok, On Subjob
Error

For further information about connections, see
Talend Studio User Guide
.

Limitation

Specific jar and dll files provided by SAP must be added to your
Studio and the workstation hosting your Studio. The exact procedure varies
among platforms such as 32-bit or 64-bit Windows or Linux.

  • You can find an example of how to install SAP Java connectors in
    Talend Help Center (https://help.talend.com) and the “Centralizing SAP
    metadata” section in Talend Studio User Guide.

Scenario 1: Retrieving data from an SAP system by calling a BAPI function using multiple
input/output parameters

This scenario applies only to a subscription-based Talend solution.

This scenario describes a Job that retrieves data from a table named VBRK in an SAP system by calling the BAPI function RFC_READ_TABLE with multiple input and output parameters
defined.

components-tsapbapi_s1_job.png

Prerequisites:

An SAP connection has been set up in the Repository
tree view, with the RFC_READ_TABLE function and
VBRK table retrieved. For more information about
how to set up an SAP connection and retrieve SAP functions and tables, see

Talend Studio

User Guide.

components-tsapbapi_s1_prerequisites.png

Adding and linking components

  1. Create a Job and drop the node RFC_READ_TABLE in the
    SAP Bapi folder of the SAP connection
    onto the design workspace as a tSAPBapi
    component to reuse the connection to the SAP system and the input and output
    schemas of the SAP function RFC_READ_TABLE.
  2. Add the following components to the Job by typing theirs names in the
    design workspace or dropping them from the Palette:

    • two tFixedFlowInput components: to generate two input
      data flows for the FIELDS and
      OPTIONS input parameters of
      table type respectively.

      Note that there is no input data flow for the DATA
      input parameter of table type, since it does not need an input value
      in this example.

    • three tLogRow components: to display the output data
      corresponding to the DATA,
      FIELDS, and OPTIONS output parameters
      respectively.

  3. Connect the first tFixedFlowInput to tSAPBapi using a Row > Main
    connection.
  4. Connect the second tFixedFlowInput to tSAPBapi using a Row > Main
    connection.
  5. Connect tSAPBapi to the first tLogRow using the Row >
    row_DATA_1 connection.
  6. Connect tSAPBapi to the second tLogRow using the Row >
    row_FIELDS_1 connection.
  7. Connect tSAPBapi to the third tLogRow using the Row >
    row_OPTIONS_1 connection.
  8. Label the components to better identify their roles in the Job.

Configuring the components

Configuring the input components

  1. Double-click the first tFixedFlowInput to
    open its Basic settings view on the
    Component tab.

    components-tsapbapi_s1_input_fields.png

  2. Select Repository from the Schema drop-down list and click the […] button next to it to open the [Repository Content] dialog box.

    components-tsapbapi_s1_input_fields_schema.png

  3. Select the schema of the FIELDS input parameter from
    the [Repository Content] dialog box, then
    click OK to close the dialog box and
    propagate the schema to the next component.
  4. In the Mode area, select Use
    Inline Content(delimited file)
    and then enter the following
    input data for the FIELDS input parameter
    in the Content field.

  5. Double-click the second tFixedFlowInput
    to open its Basic settings view on the
    Component tab.

    components-tsapbapi_s1_input_options.png

  6. Select Repository from the Schema drop-down list and click the […] button next to it to open the [Repository Content] dialog box.
  7. Select the schema of the OPTIONS input parameter from
    the [Repository Content] dialog box, then
    click OK to close the dialog box and
    propagate the schema to the next component.
  8. In the Mode area, select the Use
    Single Table
    option, and enter the value of the parameter in
    the Value field. In this example, it is
    MANDT = ‘800’.

Configuring the tSAPBapi component

  1. Double-click tSAPBapi to open its
    Basic settings view on the Component tab.

    components-tsapbapi_s1_tsapbapi.png

    The SAP Function field has already been
    filled automatically with the name of the function to be called. In this
    example, it is RFC_READ_TABLE.
    The Input and Output tables have already been filled automatically with
    the input and output schemas of the function RFC_READ_TABLE.
  2. In the Input table, click in the Schema field for the QUERY_TABLE input parameter and click the […] button in the cell. In the pop-up dialog
    box, enter the value for the QUERY_TABLE
    input parameter between double quotation marks in the Value column. In this example, the table to be queried is
    VBRK.

    components-tsapbapi_s1_tsapbapi_setquerytable.png

  3. Do the same to set the value for the ROWCOUNT and ROWSKIPS
    input parameters to 10 and 0 respectively.
  4. Click in the Source Row field for the FIELDS input parameter and select row1 from the drop-down list.
  5. Do the same to select row2 for the OPTIONS input parameter.

Configuring the output components

  1. Double-click the first tLogRow to open
    its Basic settings view on the Component tab.

    components-tsapbapi_s1_output.png

  2. In the Mode area, select Table (print values in cells of a table) for a
    better display of the result.
  3. Do the same to configure the second and the third tLogRow components.

Saving and executing the Job

  1. Press Ctrl + S to save the Job.
  2. Press F6 to run the Job.

    components-tsapbapi_s1_result.png

    As shown above, ten rows of data from the VBRK table
    is retrieved and displayed on the console.

Scenario 2: Retrieving data from an SAP system by calling a BAPI function using document
type parameters

This scenario applies only to a subscription-based Talend solution.

This scenario describes a Job that retrieves data from a table named SFLIGHT in an SAP system by calling the BAPI function RFC_READ_TABLE with defined input and output parameters of
type Document.

components-tsapbapi_s2_job.png

Prerequisites:

The SAP connection has been set up in the Repository
tree view, with

  • the RFC_READ_TABLE function retrieved
    and saved under the SAP Bapi folder of the
    SAP connection,

  • and the XML metadata for the input and output schemas of the RFC_READ_TABLE function retrieved and saved
    under the File xml node.

For more information about how to set up an SAP connection and retrieve SAP functions
and SAP function schemas as XML metadata, see
Talend Studio

User Guide.

components-tsapbapi_s2_prerequisites.png

Adding the components

  1. Create a Job and drop the node RFC_READ_TABLE in the
    SAP Bapi folder of the SAP connection
    onto the design workspace as a tSAPBapi
    component to reuse the connection to the SAP system.
  2. Add the following components to the Job by typing theirs names in the
    design workspace or dropping them from the Palette:

    • a tFixedFlowInput component: to
      generate the input data flow.

    • two tXMLMap components: to map and transform the input
      and output data flows respectively.

    • three tLogRow components: to display the output data
      corresponding to the DATA,
      FIELDS, and OPTIONS output parameters
      respectively.

Configuring the components

Configuring the input component

  1. Double-click tFixedFlowInput to open its
    Basic settings view on the Component tab.

    components-tsapbapi_s2_input.png

  2. Click the […] button next to Edit schema to open the schema editor to define the input
    schema. In this example, the input schema is composed of four columns:
    DELIMITER and QUERY_TABLE of string type, and ROWCOUNT and ROWSKIPS of
    integer type.
  3. In the Mode area, select the Use
    Single Table
    option and specify the value for each column. In
    this example, “;” for the DELIMITER column, “SFLIGHT” for the QUERY_TABLE column, 10
    for the ROWCOUNT column, and -1 for the ROWSKIPS column.
  4. Connect tFixedFlowInput to the first tXMLMap using a Row > Main
    connection.

Configuring the tSAPBapi component

  1. Double-click tSAPBapi to open its
    Basic settings view on the Component tab.

    components-tsapbapi_s2_tsapbapi.png

  2. Clear the tick it to enable multiple input/output;not tick it to
    enable document
    check box to allow using input and output
    parameters of type Document.
  3. Click the […] button next to Edit schema to open the schema editor.

    components-tsapbapi_s2_tsapbapi_schema.png

  4. Click the [+] button to add a column doc of type Document.

    When done, click OK to close the schema
    editor.
  5. Right-click the first tXMLMap, select Row > *New Output*
    (Main)
    from the contextual menu and click tSAPBapi. In the pop-up dialog box, enter
    in and then click OK and accept schema propagation from the target
    component tSAPBapi. The first tXMLMap will be connected to tSAPBapi using a link named in (Merge order:1).

Mapping the input data flow

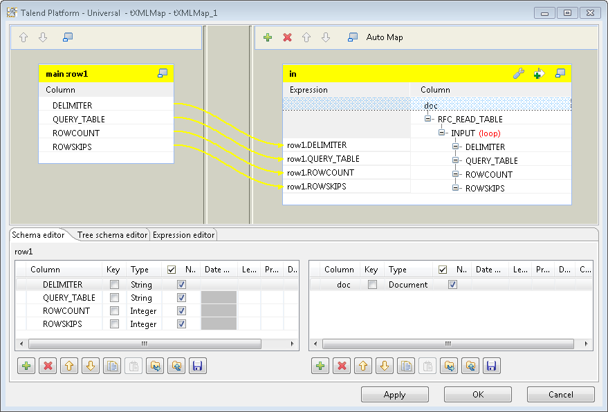
  1. Double-click the first tXMLMap to open its map editor.
    In the in table on the right side,
    right-click the node doc and select
    Import From Repository from the
    contextual menu.

    components-tsapbapi_s2_txmlmap1_importschema.png

  2. In the pop-up [Metadata] dialog box, select Input_Schema in the folder RFC_READ_TABLE and click OK to close the dialog box. The schema is added to the XML
    tree.

    components-tsapbapi_s2_txmlmap1_selectmetadata.png

  3. Drag and drop all columns in the input table main:row1
    on the left side to the corresponding elements in the in table on the right side. Then in the
    in table, delete the other elements
    that do not need an input value.

    components-tsapbapi_s2_txmlmap1.png

  4. Click OK to save the settings and close
    the map editor.
  5. Connect tSAPBapi to the second tXMLMap using a Row >
    Main connection.

Mapping the output data flow

  1. Right-click the second tXMLMap, select Row > *New Output*
    (Main)
    from the contextual menu and click the first tLogRow. In the pop-up dialog box, enter
    DATA and then click OK. The second tXMLMap will be connected to the first tLogRow using a connection named DATA (Main order:1).
  2. Do the same to connect the second tXMLMap to the second
    tLogRow using a connection named
    FIELDS (Main order:2), and to the
    third tLogRow using a connection named
    OPTIONS (Main order:3).
  3. Double-click the second tXMLMap to open its map editor.
    In the main:row2 table on the left side,
    right-click the node doc and select
    Import From Repository from the
    contextual menu. In the pop-up [Metadata]
    dialog box, select Output_Schema in the
    folder RFC_READ_TABLE and click OK to close the dialog box. The schema is added
    to the XML tree.

    components-tsapbapi_s2_txmlmap2.png

  4. Drag and drop the node WA under the DATA element in the input table main:row2 on the left side into the DATA table on the right side.
  5. Do the same to drag and drop the nodes FIELDNAME,
    OFFSET, LENGTH, TYPE, and
    FIELDTEXT under the FIELDS element in the input table main:row2 on the left side into the FIELDS table on the right side, and drag and
    drop the node TEXT under the OPTIONS element in the input table main:row2 on the left side into the OPTIONS table on the right side.
  6. Right-click the item node under the DATA node and select As
    loop element
    from the contextual menu to set it as the loop
    element.
  7. Do the same to set the item nodes under
    the FIELDS and OPTIONS nodes as the loop element.
  8. Click the set Loop Function button on the
    upper-right corner in the DATA table to
    configure the source loop.

    components-tsapbapi_s2_txmlmap2_sourceloop.png

    Click the [+] button to add a row, and then click in the
    Xpath field and select the source loop
    row2.doc:/RFC_READ_TABLE/TABLES/DATA/item from the drop-down
    list. When done, click OK to close the
    dialog box.
  9. Do the same to set the source loop for the FIELDS and
    OPTIONS tables to row2.doc:/RFC_READ_TABLE/TABLES/FIELDS/item and
    row2.doc:/RFC_READ_TABLE/TABLES/OPTIONS/item
    respectively.
  10. Click OK to close the map editor.

Configuring the output components

  1. Double-click the first tLogRow to open
    its Basic settings view on the Component tab.

    components-tsapbapi_s2_output.png

  2. Click the Sync columns button to retrieve
    the schema from the preceding component.
  3. In the Mode area, select Table (print values in cells of a table) for a
    better display of the result.
  4. Do the same to configure the second and the third tLogRow components.

Saving and executing the Job

  1. Press Ctrl + S to save the Job.
  2. Press F6 to run the Job.

    components-tsapbapi_s2_result.png

    As shown above, ten rows of data from the SFLIGHT
    table is retrieved and displayed on the console.

Document get from Talend https://help.talend.com
Thank you for watching.
Subscribe
Notify of
guest
0 Comments
Inline Feedbacks
View all comments
0
Would love your thoughts, please comment.x
()
x