August 16, 2023

tXMLMap – Docs for ESB 6.x

tXMLMap

Transforms and routes data from single or multiple sources to single or multiple
destinations.

tXMLMap is an advanced component
fine-tuned for transforming and routing XML data flow (data of the Document type), especially when processing numerous XML data
sources, with or without flat data to be joined.

tXMLMap Standard properties

These properties are used to configure tXMLMap running in the
Standard Job framework.

The Standard
tXMLMap component belongs to the Processing and the XML families.

The component in this framework is generally available.

Basic settings

Map Editor

It allows you to define the tXMLMap routing and transformation properties.

Advanced settings

tStatCatcher Statistics

Select this check box to gather the Job processing metadata at
the Job level as well as at each component level.

Global Variables

Global Variables

ERROR_MESSAGE: the error message generated by the
component when an error occurs. This is an After variable and it returns a string. This
variable functions only if the Die on error check box is
cleared, if the component has this check box.

A Flow variable functions during the execution of a component while an After variable
functions after the execution of the component.

To fill up a field or expression with a variable, press Ctrl +
Space
to access the variable list and choose the variable to use from it.

For further information about variables, see
Talend Studio

User Guide.

Usage

Usage rule

Possible uses are from a simple reorganization of fields to the
most complex jobs of data multiplexing or demultiplexing transformation,
concatenation, inversion, filtering and so on.

When needs be, you can define sophisticated outputting strategy
for the output XML flows using group element, aggregate element, empty element
and many other features such as All in
one
. For further information about these features, see
Talend Studio User Guide
.

It is used as an intermediate component and fits perfectly the
process requiring many XML data sources, such as, the ESB request-response
processes.

Limitation

The limitations to be kept in mind are:

– The use of this component supposes minimum Java and XML
knowledge in order to fully exploit its functionalities.

– This component is a junction step, and for this reason it
cannot be a start nor an end component in the Job.

– At least one loop element is required for each XML data flow
involved.

The following sections present several generic use cases about how to
use the tXMLMap component, while if you need some
specific examples using this component along with the ESB components to build data services, see the scenarios for the
ESB components:

Mapping and transforming XML data

The following scenario creates a three-component Job that maps and transforms data from an
XML source file Customer.xml, and generates an XML output flow which
could be reused for various purposes, such as for an ESB request, in the future based on the
XML tree structure of the file Customer_State.xml.

These three components are:

  • tFileInputXML: provides the input data to
    tXMLMap.

  • tXMLMap: maps and transforms the received XML
    data flows into one single XML data flow.

  • tLogRow: displays the output data.

Use_Case_tXMLMapBasicJob.png

The content of the XML file Customer.xml is as follows:

The content of the XML file Customer_State.xml is as
follows:

Adding and linking the components

  1. Create a new Job and add a tFileInputXML
    component, a tXMLMap component, a tLogRow component by typing their names in the design
    workspace or dropping them from the Palette.
  2. Label the tFileInputXML component Customers to better identify its function.

    Note:

    A component used in the workspace can be labelled the way you need. For
    further information about how to label a component, see
    Talend Studio User Guide
    .

  3. Link the tFileInputXML component labelled
    Customers to the tXMLMap component using a Row >
    Main connection.
  4. Link the tXMLMap component to the tLogRow component using a Row > *New Output* (Main)
    connection. In the pop-up dialog box, enter the name of the output connection,
    Customer in this scenario.

    Use_Case_tXMLMap8.png

Configuring the input flow

  1. Double-click the tFileInputXML component labelled
    Customers to open its Basic
    settings
    view.

    Use_Case_tXMLMap2.png

  2. Click the […] button next to Edit
    schema
    and in the [Schema]
    dialog box define the schema by adding one column Customer of Document
    type.

    Use_Case_tXMLMap3.png

    Note that the Document data type is essential
    for making full use of tXMLMap. For further
    information about this data type, see
    Talend Studio User
    Guide
    .
  3. Click OK to validate the changes and close the dialog
    box. One row is added automatically to the Mapping table.
  4. In the File name/Stream field, browse to or type in
    between double quotation marks the path to the XML source file that provides the
    customer data. In this scenario, it is E:/Customer.xml.
  5. In the Loop XPath query field, type in an XPath
    expression between double quotation marks to specify the node on which the loop
    is based. In this scenario, it is /, which
    means to perform look query from the root.
  6. In the XPath query column of the Mapping table, type in the fields to be queried between double
    quotation marks. In this scenario, it is .,
    which means all fields under the current node (root) will be extracted.
  7. In the Get Nodes column of the Mapping table, select the check box.

    In order to build the Document type data
    flow, it is necessary to get the nodes from this component.

Configuring tXMLMap for transformation

  1. Double-click the tXMLMap component to open its Map Editor.

    Use_Case_tXMLMap5.png

    Note that the input area is already filled with the default basic XML
    structure and the top table is the main input table.
  2. In the row1 input table, right-click the Customer node and from the contextual menu select
    Import From File. In the pop-up dialog box,
    browse to the XML source file to import therefrom the XML tree structure used by
    the data to be received by tXMLMap. In this
    scenario, the XML source file is Customer.xml, which is the
    input data to the tFileInputXML component
    labelled Customers.

    Note:

    You can also import an XML tree from an XSD file. When importing either an
    input or an output XML tree structure from an XSD file, you can choose an
    element as the root of your XML tree. For more information on importing an
    XML tree structure from an XSD file, see
    Talend Studio
    User Guide
    .

  3. In the imported XML tree, right-click the Customer node
    and from the contextual menu select As loop
    element
    to set it as the loop element.

    Use_Case_tXMLMap7.png

  4. On the lower part of this map editor, click the Schema
    editor
    tab to display the corresponding view. Then on the right
    side of this view, add one column Customer_States of
    Document type to the
    Customer schema table. The corresponding XML root is
    added automatically to the Customer output
    table on the top right side which represents the output flow.

    Use_Case_tXMLMap11.png

  5. In the Customer output table, right-click the Customer_States node and from the contextual menu select
    Import From File. In the pop-up dialog box,
    browse to the XML file from which the XML tree structure is imported. In this
    scenario, it is Customer_State.xml.

    Use_Case_tXMLMap9.png

  6. Right-click the customer node and from the contextual
    menu select As loop element to set it as the
    loop element.
  7. In the row1 input table, click the
    id node and drop it to the Expression column in the row of the @id node in the Customer
    output table.

    Use_Case_tXMLMapBasicMap.png

    Do the same to map CustomerName to
    CustomerName, CustomerAddress to
    CustomerAddress, and idState to
    idState from the input table to the output
    table.
    Note:

    In some circumstances, you may have to keep empty elements in your output XML tree. If
    so, you can use tXMLMap to manage them. For
    further information about how to manage empty elements using tXMLMap, see
    Talend Studio
    User Guide
    .

  8. On the top of the Customer output table,
    click the wrench icon and set the value of the All in
    one
    property to true to generate
    a single XML flow. For further information about the All
    in one
    feature, see
    Talend Studio User
    Guide
    .

    use_case-txmlmap_all_in_one.png

  9. Click OK to validate the changes and close
    the Map Editor.

    Note:

    If you close the Map Editor without having set the
    required loop elements as described earlier in this scenario, the root
    element will be automatically set as the loop element.

Configuring tLogRow to display the customer information

  1. Double-click the tLogRow component to open its Basic settings view.
  2. Click the Sync columns button to retrieve the
    schema from its preceding component.

Saving and executing the Job

  1. Press Ctrl+S to save the Job.
  2. Press F6 to execute the Job.

    Use_Case_tXMLMapBasicExecution.png

    As shown above, the transformed customer information is displayed on the
    console.

Launching a lookup flow to join complementary data

Based on the previous scenario, this scenario shows how to use a lookup flow to join data of
interest in the XML file USState.xml to the main flow. Another
tFileInputXML component is added to the Job to load
data from the lookup file USState.xml to the processing component
tXMLMap.

Use_Case_tXMLMap1.png

The content of the XML file USState.xml is as follows:

Adding and linking another input component

  1. In your Studio, open the Job used in the previous scenario to display it in
    the design workspace.
  2. Add another tFileInputXML component to the Job by typing
    its name in the design workspace or dropping it from the Palette. Label the component USStates to better identify its function.
  3. Link the tFileInputXML component labelled USStates to the tXMLMap component using a Row >
    Main connection, and the connection is
    automatically changed to a lookup flow.

Configuring the input flow for lookup

  1. Double-click the tFileInputXML component labelled
    USStates to open its Basic
    settings
    view.

    Use_Case_tXMLMap4.png

  2. Click the […] button next to Edit
    schema
    and in the [Schema]
    dialog box define the schema by adding one column USState of Document
    type.

    Use_Case_tXMLMap13.png

  3. Click OK to validate the changes and close the dialog
    box. One row is added automatically to the Mapping table.
  4. In the File name/Stream field, browse to or type in
    between double quotation marks the path to the XML source file that holds the
    complementary data. In this scenario, it is
    E:/USState.xml.
  5. In the Loop XPath query field, type in an XPath
    expression between double quotation marks to specify the node on which the loop
    is based. In this scenario, it is /, which
    means to perform look query from the root.
  6. In the XPath query column of the Mapping table, type in the fields to be queried between double
    quotation marks. In this scenario, it is .,
    which means all fields under the current node (root) will be extracted.
  7. In the Get Nodes column of the Mapping table, select the check box. This retrieves
    the XML structure for the Document type
    data.

Configuring tXMLMap for transformation

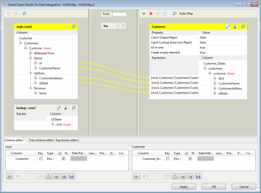
  1. Double-click the tXMLMap component to open its Map Editor.

    components-use_case-txmlmap-import_usstate.png

    Note that the input area is already filled with the defined input tables and
    the top table is the main input table.
  2. In the row2 input table, right-click the
    USState node and from the contextual menu
    select Import From File. In the pop-up dialog
    box, browse to the XML source file to import therefrom the XML tree structure
    used by the data to be received by tXMLMap. In
    this scenario, the XML source file is USState.xml, which is the input data to tFileInputXML labelled USStates.
  3. In the imported XML tree, right-click the States node and from the contextual menu select As loop element to set it as the loop element.

    components-use_case-txmlmap-states_as_loop.png

  4. In the row1 main input table, click the
    idState node and drop it to the Exp.key column in the row of the idState
    node in the row2 lookup input table. This
    creates a join between the two input tables on the idState
    data, among which the idState node from the main flow
    provides the lookup key.

    Use_Case_tXMLMap6.png

  5. In the row2 lookup input table, click the
    LabelState node and drop it on the
    customer node in the Customer output table. A dialog box pops up.

    Use_Case_tXMLMap14.png

  6. In the pop-up dialog box, select Create as sub-element
    of target node
    and click OK. A
    new LabelState sub-element is added to the
    output XML tree and mapped with the LabelState node in the
    lookup input table.

    Use_Case_tXMLMap10b.png

  7. Click OK to validate the mappings and close
    the Map Editor.

Saving and executing the Job

  1. Press Ctrl+S to save the Job.
  2. Press F6 to run the Job.

    Use_Case_tXMLMap15.png

    As shown above, the state names from the lookup file with the state IDs matching those in
    the main input file are added to the data flow and the combined information is
    displayed on the console.

A step-by-step tutorial related to this Join topic is available on the Talend
Technical Community Site. For further information, see http://talendforge.org/tutorials/tutorial.php?language=english&idTuto=101.

Mapping data using a filter

Based on Launching a lookup flow to join complementary data, this scenario presents how to apply filter
condition(s) to select the data of interest using tXMLMap.

Mapping data using a filter

  1. In your Studio, open the Job used in the previous scenario to display it in the
    design workspace.

    Use_Case_tXMLMap1.png

  2. Double-click the tXMLMap component to open its Map Editor.

    Use_Case_tXMLMap10b.png

  3. On the top of the Customer output table, click
    the

    Expression_Filter.png

    button to open the filter area.

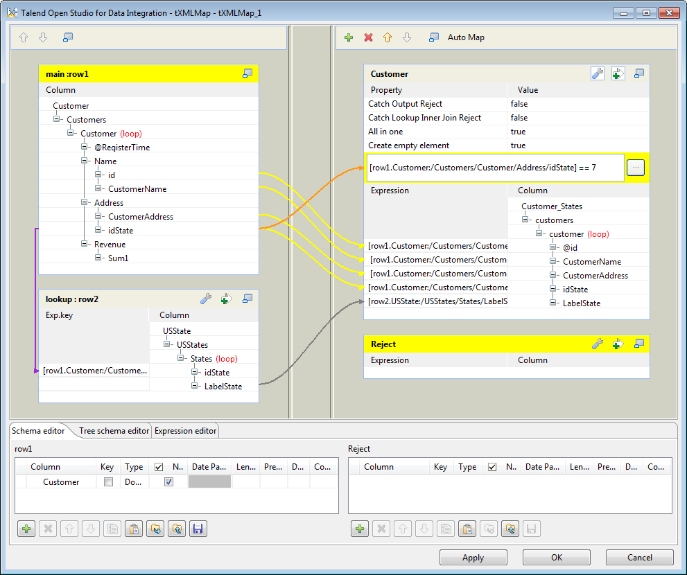
    Use_Case_tXMLMapFilter1.png

  4. Drop the idState node in the main input table to the filter
    area. The XPath [row1.Customer:/Customers/Customer/Address/idState] of the
    idState node is added automatically to this filter
    area.

    Enter == 2 after the XPath of the idState node, and the complete filter condition becomes
    [row1.Customer:/Customers/Customer/Address/idState] ==
    2
    . This means only the customer data with the state id of 2 will be passed to the output flow.
  5. Click OK to validate the changes and close the
    map editor.
  6. Press Ctrl + S to save the Job and then F6 to run the Job.
Use_Case_tXMLMapFilter2.png

As shown above, the customers Griffith Paving and Sealcoatin and
Glenn Oaks Office Supplies, whose state id is
2 are displayed on the console.

Catching the data rejected by lookup and filter

The data rejected by the lookup and filter conditions set in tXMLMap can be caught and outputted by this component itself.

Based on Mapping data using a filter, this scenario presents how to catch the data rejected
by the lookup and the filter set up in the previous scenarios. Another tLogRow component is added to the Job used in the previous scenario to
display the rejected data.

Use_Case_tXMLMapReject1.png

Adding and linking another output component

  1. In your Studio, open the Job used in the previous scenario to display it in
    the design workspace.
  2. Add another tLogRow component to the Job by typing its
    name in the design workspace or dropping it from the Palette.
  3. Link the tXMLMap component to the second tLogRow using a Row
    > *New Output* (Main) connection. In the pop-up
    dialog box, enter the name of the output connection, Reject in this example.

    Use_Case_tXMLMapReject2.png

Configuring tXMLMap for transformation

  1. Double-click the tXMLMap component to open its Map Editor. An empty Reject
    output table that carries the rejected data has been added to the output side to
    represent the output data flow carrying the rejected data.

    Use_Case_tXMLMapReject3.png

  2. In the row1 main input table, click the
    id node and drop it on the Reject output table. A column id is added to the Reject schema table in the Schema
    editor
    on the lower part of the map editor.
  3. Do the same to drop CustomerName, CustomerAddress, and idState in the row1 main
    input table and LabelState in the row2 lookup input table on the Reject output table. Another four columns CustomerName, CustomerAddress, idState, and
    LabelState are added to the Reject schema table in the Schema editor.

    Note:

    In this scenario, the Reject output flow uses the
    flat data type. However, you can create an XML tree view for this flow
    similar to the Customer output flow using
    the Document data type. For further
    information about how to use the Document
    type, see Mapping and transforming XML data.

  4. On the top of the Reject output table,
    click the

    Map_setting.png

    button to open the property setting area.

    Use_Case_tXMLMapReject5.png

  5. Set the value of the Catch Output Reject
    property to true to catch the data rejected by
    the filter set up in the previous scenario for the Customer
    output flow.
  6. Set the value of the Catch Lookup Inner Join
    Reject
    property to true to catch
    the data rejected by the inner join operation.
  7. Click OK to validate the changes and close
    the map editor.

Configuring the output flow

  1. Double-click the second tLogRow component to open its
    Basic settings view.
  2. Click the Sync columns button to retrieve the
    schema from its preceding component.
  3. In the Mode area, select Table (print values in cells of a table) for better
    readability of the result.

Saving and executing the Job

  1. Press Ctrl+S to save the Job.
  2. Press F6 to run the Job.

    The captured data rejected by the filter and the lookup reads as follows in
    the Run view:
    Use_Case_tXMLMapReject6.png

    As shown above, the data whose idState
    value is 2 is selected by the filter set up
    in the previous scenario and displayed in the upper part, and the data whose
    idState value is not 2 is rejected and displayed in the lower
    part.

Mapping data using a group element

Based on Launching a lookup flow to join complementary data, this scenario presents how to set up an element as group
element
in the Map Editor of
tXMLMap to group the output data. For more
information about how to group the output data using tXMLMap, see
Talend Studio User Guide
.

Use_Case_tXMLMap1.png

The objective of this scenario is to group the customer id and the
customer name information according to the states the customers come from. You need to
reconstruct the XML tree view of the Customer output table by
considering the following factors:

  • The elements tagging the customer id and the customer name
    information should be located under the loop element. Thus they are the
    sub-elements of the loop element.

  • The loop element and its sub-elements should be dependent directly
    on the group element.

  • The element tagging the state information used as the grouping
    condition should be dependent directly on the group element.

  • The group element cannot be the root element.

Based on this analysis, the XML structure of the output data should read
as follows. The customers node is the root element, the customer node is set as the group element and the output data is
grouped according to the LabelState element.

Use_Case_tXMLMapGroup1.png

To put a group element into effect, the XML data to be processed should
have been sorted, for example via your XML tools, around the element that will be used
as the grouping condition. In this example, the customers possessing the same state id
should be put together. The input data in the XML file Customer.xml should read as follows:

Mapping data using a group element

  1. In your Studio, open the Job used in Launching a lookup flow to join complementary data to display it in the design workspace, and double-click the tXMLMap component to open its Map Editor.
  2. In the XML tree view of the Customer output table,
    right-click the customer (loop) node and select
    Delete from the contextual menu. Thus
    all of the elements under the customers root node are
    removed, then you can reconstruct the XML tree view that can be used to group
    the output data of interest.

    Use_Case_tXMLMapGroup2.png

  3. Right-click the customers root node and select
    Create Sub-Element from the
    contextual menu. In the pop-up dialog box, enter the name of the new
    sub-element. In this example, it is customer.
  4. Click OK to validate the changes and
    close the dialog box. A customer node is added under the
    customers root node in the output table.
  5. In the row2 lookup input table, select the LabelState node and drop it onto the customer node in the output table. In the pop-up dialog box, select
    Create as sub-element of target node
    and click OK to close the dialog box. A
    LabelState node is added under the customer node in the output table.
  6. Right-click the customer node in the output table and
    select Create Sub-Element from the
    contextual menu. In the pop-up dialog box, enter the name of the new
    sub-element. In this example, it is Name.
  7. Click OK to validate the changes and
    close the dialog box. A Name node is added under the customer node in the output table.
  8. In the row1 main input table, select the id and CustomerName nodes and
    drop them onto the Name node in the output table. In the
    pop-up dialog box, select Create as sub-element of
    target node
    and click OK
    to close the dialog box. A id node and a CustomerName node are added under the Name node in the output table.
  9. In the output table, right-click the Name node and from
    the contextual menu select As loop
    element
    to set it as the loop element, then right-click the customer node and from the contextual menu select
    As group element to group the output
    data according to the LabelState element.

    Use_Case_tXMLMapGroup4.png

  10. Click OK to validate the changes and
    close the map editor.
  11. Press Ctrl+S to save the Job and then
    F6 to run the Job.

As shown above, the id element and the CustomerName
element contained in the loop are grouped according to the LabelState element. The group element customer tags
the start and the end of each group.

Classifying the output data with aggregate element

Based on the previous scenarios , this scenario presents how to set up an
element as aggregate element in the Map Editor of tXMLMap
to classify the output data into separate XML flows. For more information about how to
aggregate the output data using tXMLMap, see Talend Studio User Guide.

Use_Case_tXMLMap1.png

The objective of this scenario is to classify the customer id and the customer name
information using an aggregate element in accordance with the states they come from and then
to send these classes separately in different XML flows to the next component.

To put an aggregate element into effect, the XML data to be processed should have been
sorted, for example via your XML tools, around the element that will be used as the
aggregating condition. In this example, the customers possessing the same state id should be
put together. The input data in the XML file Customer.xml
should be same as the input data in .

Classifying the output data with aggregate element

  1. In your Studio, open the Job used in , and double-click
    the tXMLMap component to open its Map Editor.
  2. Right-click the customer element in the output table and
    select Remove group element from the contextual
    menu.
  3. On the top of the output table, click the wrench icon and set the value of the
    All in one property to false.
  4. Right-click the LabelState element and select
    As aggregate element from the contextual menu.
    The LabelState element tags the state information
    of each customer and the customer information will be classified according to the
    state information.

    To make the aggregate element available, ensure that the value of the
    All in one property is set to false. For further information about the All in one feature, see
    Talend Studio User Guide
    .

    use_case-txmlmap_aggregate1.png

  5. Click OK to validate the changes and close the
    Map Editor.
  6. Press Ctrl+S to save the Job and then F6 to run the Job.
use_case-txmlmap_aggregate.png

As shown above, tXMLMap outputs two separate XML flows,
each of which carries the information of one state and the customers from that state.

Restructuring products data using multiple loop elements

The following scenario creates a four-component Job that restructures the products data
from an XML source file ProductsIn.xml using multiple
loop elements.

txmlmap-multiloop3.png

These four components are:

  • tFileInputXML: reads the source products data and passes
    it to the tXMLMap component.

  • tXMLMap: transforms the input flow to the
    expected structure streamlined.

  • tLogRow: presents the execution result on the
    console.

  • tFileOutputXML: writes the output flow into an XML
    file.

The content of the source XML file ProductsIn.xml is as
follows:

The objective of this scenario is to restructure the products data to streamline the
presentation of the products information to serve the manufacturing operations. The expected
output data is as follows. The root element is changed to manufacturers, the sales information is consolidated into the sale element, and the manufacturer element is reduced to one single level.

Adding and linking the components

  1. Create a new Job and add a tFileInputXML
    component, a tXMLMap component, a tLogRow component, and a tFileOutputXML component by typing their names in the design
    workspace or dropping them from the Palette.
  2. Link the tFileInputXML component to the tXMLMap component using a Row > Main
    connection.
  3. Link the tXMLMap component to the tLogRow component using a Row
    > *New Output* (Main) connection. In the
    pop-up dialog box, enter the name of the output connection,
    outDoc in this example.
  4. Link the tLogRow component to the tFileOutputXML component using a Row > Main
    connection.

Configuring the input flow

  1. Double-click the tFileInputXML component to open its
    Basic settings view.

    use_case-txmlmap_multiloop4.png

  2. Click the […] button next to Edit
    schema
    and in the [Schema]
    dialog box define the schema by adding one column doc of Document type.

    use_case-txmlmap_multiloop5.png

  3. Click OK to validate the changes and close the dialog
    box. One row is added automatically to the Mapping table.
  4. In the File name/Stream field, browse to or type in
    between double quotation marks the path to the XML source file that provides the
    products data. In this scenario, it is E:/ProductsIn.xml.
  5. In the Loop XPath query field, type in an XPath
    expression between double quotation marks to specify the node on which the loop
    is based. In this scenario, it is /, which
    means to perform look query from the root.
  6. In the XPath query column of the Mapping table, type in the fields to be queried between double
    quotation marks. In this scenario, it is .,
    which means all fields under the current node (root) will be extracted.
  7. In the Get Nodes column of the Mapping table, select the check box.

Configuring tXMLMap with multiple loops

  1. Double-click the tXMLMap component to open its Map Editor.

    use_case-txmlmap_multiloop3.png

    Note that the input area is already filled with the default basic XML
    structure and the top table is the main input table.
  2. In the row1 input table, right-click the doc node and from the contextual menu select
    Import From File. In the pop-up dialog box,
    browse to the XML source file to import therefrom the XML structure used by the
    data to be received by tXMLMap. In this
    scenario, the XML source file is ProductsIn.xml, which contains the input data to tFileInputXML.

    use_case-txmlmap_multiloop6.png

  3. In the imported XML tree, right-click the manufacturer node and from the contextual menu select As loop element to set it as the loop element. Then
    do the same to set the types node and the
    sale node as loop elements
    respectively.

    use_case-txmlmap_multiloop1.png

  4. On the lower part of the map editor, click the Schema
    editor
    tab to display the corresponding view. Then on the right
    side of this view, add one column outDoc of
    Document type to the schema table. The
    corresponding XML root is added automatically to the output table on the top
    right side which represents the output flow.

    use_case-txmlmap_multiloop7.png

  5. In the outDoc output table, import the XML data
    structure to be used from the XML file that contains the expected output data
    and provides the expected XML structure.

    Right-click the sale node in the output
    table and select As loop element from the
    contextual menu. Then do the same to set the manufacturer node and the types node as loop elements respectively.
    use_case-txmlmap_multiloop9.png

  6. In the row1 input table, click the @category node and drop it to the Expression field of the @category node in the outDoc
    output table.

    use_case-txmlmap_multiloop10.png

    Do the same to map other nodes from the input table to the output
    table:

    • the @name node to the @name node,

    • the @unit node under the summary node to the @unit
      node,

    • the @id node to the @id node and to the manufacturer_id node respectively,

    • the @date node to the @date node,

    • the name node to the @name node,

    • the type node to the type node,

    • the @type node to the @sales_type node, and

    • the income node to the sale (loop) node.

  7. On the top of the outDoc output table,
    click the wrench icon and set the value of the All in
    one
    property to true to generate
    a single XML flow. For further information about the All
    in one
    feature, see
    Talend Studio User
    Guide
    .
  8. Click the […] button next to the manufacturer loop element and in the pop-up
    [Configure source loops] dialog box click
    the [+] button to add one source loop manufacturer. Do the same to add one source loop
    sale for the sale loop element.

    use_case-txmlmap_multiloop13.png

  9. Click the […] button next to the types loop element and in the pop-up [Configure source loops] dialog box add two source
    loops types and manufacturer. Make sure the sequence number of the types source loop is 0 so that the relative part of the output flow will be sorted
    based on the values of the type
    element.

    use_case-txmlmap_multiloop11.png

    Note:

    When a loop element receives mappings from more than one loop element of
    the input flow, it allows you to set the sequence of the input loops. For
    example, the types loop element of the
    output flow in this scenario is mapped with the @id node which belongs to the manufacturer loop element and the type node which belongs to the types loop element of the input flow. The output flow will
    be sorted according to the primary types
    loop.

  10. Click OK to validate the mappings and close
    the Map Editor.

Configuring the output flow

  1. Double-click the tLogRow component to open its Basic settings view.
  2. Click the Sync columns button to retrieve the
    schema from its preceding component and accept the propagation prompted by the
    pop-up dialog box.
  3. Double-click the tFileOutputXML component to open its
    Basic settings view.

    use_case-txmlmap_multiloop2.png

  4. In the File Name field, browse to or enter the path to
    the file in which the output data will be written. In this scenario, it is
    E:/ProductsOut.xml.
  5. Select the Incoming record is a document
    check box.

Saving and executing the Job

  1. Press Ctrl+S to save the Job.
  2. Press F6 to execute the Job.

    use_case-txmlmap_multiloop12.png

    As shown above, the input products data is restructured as expected and the output data is
    displayed on the console and written into the XML file ProductsOut.xml.

Document get from Talend https://help.talend.com
Thank you for watching.
Subscribe
Notify of
guest
0 Comments
Inline Feedbacks
View all comments
0
Would love your thoughts, please comment.x
()
x